COLA架构
COLA 概述
架构的意义 就是 要素结构:
- 要素 是 组成架构的重要元素;
- 结构 是 要素之间的关系。
而 应用架构的意义 就在于
- 定义一套良好的结构;
- 治理应用复杂度,降低系统熵值;
- 从随心所欲的混乱状态,走向井井有条的有序状态。

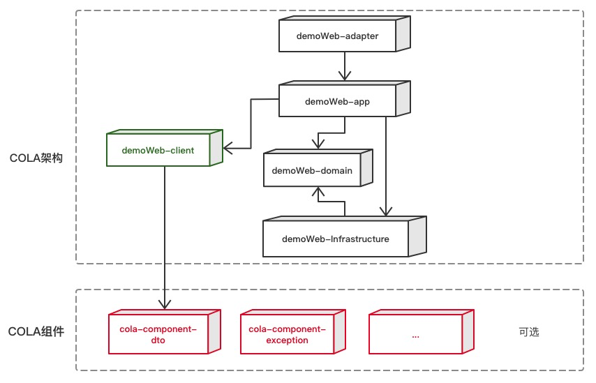
COLA架构就是为此而生,其核心职责就是定义良好的应用结构,提供最佳应用架构的最佳实践。通过不断探索,我们发现良好的分层结构,良好的包结构定义,可以帮助我们治理混乱不堪的业务应用系统。
经过多次迭代,我们定义出了相对稳定、可靠的应用架构:COLA 4.0
COLA Archetype
好的应用架构,都遵循一些共同模式,不管是六边形架构、洋葱圈架构、整洁架构、还是COLA架构,都提倡以业务为核心,解耦外部依赖,分离业务复杂度和技术复杂度等。
COLA架构区别于这些架构的地方,在于除了思想之外,我们还提供了可落地的工具和实践指导。
为了能够快速创建满足COLA架构的应用,我们提供了两个archetype,位于cola-archetypes目录下:
- cola-archetype-service:用来创建纯后端服务的archetype。
- cola-archetype-web:用来创建adapter和后端服务一体的web应用archetype。
COLA Components
此外,我们还提供了一些非常有用的通用组件,这些组件可以帮助我们提升研发效率。
这些功能组件被收拢在cola-components目录下面。到目前为止,我们已经沉淀了以下组件:
| 组件名称 | 功能 | 版本 | 依赖 |
|---|---|---|---|
| cola-component-dto | 定义了DTO格式,包括分页 | 1.0.0 | 无 |
| cola-component-exception | 定义了异常格式, 主要有BizException和SysException |
1.0.0 | 无 |
| cola-component-statemachine | 状态机组件 | 1.0.0 | 无 |
| cola-component-domain-starter | Spring托管的领域实体组件 | 1.0.0 | 无 |
| cola-component-catchlog-starter | 异常处理和日志组件 | 1.0.0 | exception 、dto组件 |
| cola-component-extension-starter | 扩展点组件 | 1.0.0 | 无 |
| cola-component-test-container | 测试容器组件 | 1.0.0 | 无 |
如何使用COLA
1. 创建应用
执行以下命令:
mvn archetype:generate \ -DgroupId=com.alibaba.cola.demo.web \ -DartifactId=demo-web \ -Dversion=1.0.0-SNAPSHOT \ -Dpackage=com.alibaba.demo \ -DarchetypeArtifactId=cola-framework-archetype-web \ -DarchetypeGroupId=com.alibaba.cola \ -DarchetypeVersion=4.0.1
命令执行成功的话,会看到如下的应用代码结构:
注:也可以使用阿里云的应用生成器:https://start.aliyun.com/bootstrap.html 生成cola应用。
2. 运行应用
- 在项目目录下运行mvn install(如果不想运行测试,可以加上-DskipTests参数)。
- 进入start目录,执行mvn spring-boot:run。
运行成功的话,可以看到SpringBoot启动成功的界面。 - 生成的应用中,已经实现了一个简单的Rest请求,可以在浏览器中输入 http://localhost:8080/helloworld 进行测试。
如果要生成不是web工程而是service工程也类似,执行的是下面的命令:
mvn archetype:generate \ -DgroupId=com.alibaba.cola.demo.service \ -DartifactId=demo-service \ -Dversion=1.0.0-SNAPSHOT \ -Dpackage=com.alibaba.demo \ -DarchetypeArtifactId=cola-framework-archetype-service \ -DarchetypeGroupId=com.alibaba.cola \ -DarchetypeVersion=4.0.1
版本迭代
4.0.0 版本
https://blog.csdn.net/significantfrank/article/details/110934799
3.1.0 版本
https://blog.csdn.net/significantfrank/article/details/109529311
- 进一步简化了cola-core,只保留了扩展能力。
- 将exception从cola-core移入到cola-common。
- 对archetype中的分包逻辑进行重构,改成按照domain做划分。
- 将cola-archetype-web中的controller改名为adapter,为了呼应六边形架构的命名。
3.0.0 版本
https://blog.csdn.net/significantfrank/article/details/1069768042.0.0 版本
https://blog.csdn.net/significantfrank/article/details/1000747161.0.0 版本
https://blog.csdn.net/significantfrank/article/details/85785565
